ComfyUI 也可以有插件市场
上文我们介绍了 ComfyUI 的本地部署和基本使用。其中的插件安装,小伙伴们是不是觉得还是有点麻烦的,ComfyUI 有没有类似 WebUI 的插件管理功能呢,其实是有的,而且比 WebUI 的插件管理功能更强大。今天我们就主要来介绍一下这个管理器插件。嗯,顺便再介绍一个中文提示词插件,毕竟这也算是一个刚需插件了。话不多说,我们直接开整。
前言
上文我们介绍了 ComfyUI 的本地部署和基本使用。其中的插件安装,小伙伴们是不是觉得还是有点麻烦的,ComfyUI 有没有类似 WebUI 的插件管理功能呢,其实是有的,而且比 WebUI 的插件管理功能更强大。
今天我们就主要来介绍一下这个管理器插件。
嗯,顺便再介绍一个中文提示词插件,毕竟这也算是一个刚需插件了。
话不多说,我们直接开整。
所有的AI设计工具,安装包、模型和插件,都已经整理好了,👇获取~
—
上文已经介绍过汉化插件了,这里就不重复介绍了。
我们今天来介绍第二个重要的插件:插件管理器
插件地址:https://github.com/ltdrdata/ComfyUI-Manager
上一篇已经讲过插件如何安装,这里听雨就再简单的提一下。进入插件页面下载插件。

下载解压以后,放到指定目录下。然后重启 ComfyUI 就可以了。
\ComfyUI_windows_portable\ComfyUI\custom_nodes

重启 ComfyUI 以后,我们可以看到右下角多了一个管理器,点击打开是下图这样的。这个插件有什么用呢,这个插件就和 WebUI 的扩展有些类似,功能比 WebUI 的扩展更丰富。

使用本地数据,勾选就是获取本地的插件列表,不勾选就会去联网获取插件数据。
跳过更新检查,也是字面意思,两个都不用勾选。

我们点击安装节点。弹出的页面也很简单,这个页面上就是 ComfyUI 支持的插件列表,相当于一个插件市场,我们可以搜索我们想要的插件,然后点击安装就可以了,如果插件有更新,最右边还会新增一个更新的按钮。
有了这个插件管理器,我们安装插件就不需要像我们开头那么原始了,直接这里搜索安装就可以了。

第二个安装缺失节点,我们稍后配合 ComfyUI 工作流画廊来讲。
第三个安装模型,点进来可以看到可以安装各种类型的模型。

这三个功能就是字面意思,没啥好讲的。

A1111替代中也是一些插件,估计是用来代替 WebUI 其中的一些插件汇总吧。
然后再讲一下 **ComfyUI 工作流画廊,**这个就有意思了,里面是大家分享的工作流,我们如果不知道自己的工作流怎么搭建,可以去这里找到自己的喜欢的工作流下载下来作为我们自己的工作流使用。

导入工作流的方法也很简单,进入 ComfyUI 工作流画廊,选择我们喜欢的图片,点击进去,然后点击右上角的下载按钮下载工作流图片,再然后直接把工作流图片拖进我们的 ComfyUI 界面中就可以加载了,是不是很方便。


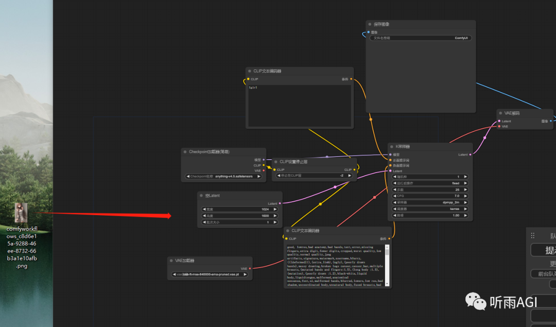
如果我们加载别人工作流的时候,出现下图这种红框,说明加载的工作流中有我们未安装的插件。

这个时候,我们点击管理器中的安装缺失节点,就可以显示我们缺失的插件,然后点击安装就可以了,安装完成以后记得重启 ComfyUI。
如果是缺失大模型或者 Lora 模型,那就需要我们自己下了哈。这个功能只针对插件哦!

预览方法,选择预览,K 采样器下边就会生成预览图,如果选择无,那就不会生成预览图。选择预览图会影响出图速度,小伙伴们按需选择哈!

标签,选择名称就会展示插件的名称,选择无就不会显示。

—
管理器介绍完了,还有一个插件听雨觉得也蛮重要的,这里先简单介绍一下,这个插件叫做:中文提示词输入
插件地址:https://github.com/AlekPet/ComfyUI_Custom_Nodes_AlekPet
这个插件我们就不需要开头那么麻烦了,只需要在管理器的安装节点页面,输入插件名「ComfyUI_Custom_Nodes_AlekPet」,然后点击搜索安装,安装完成以后重启 ComfyUI 就可以了。

然后具体怎么使用呢,在 ComfyUI 的界面上,鼠标右击,选择新建节点-Alek节点-文本-翻译文本。

就会在 ComfyUI 的界面上,出来翻译文字的工作框节点,先放着不动。

然后呢,我们选中 CLIP 文本编码器,这个是我们填写提示词的地方,然后右键选择「转换 文本 为输入」,CLIP 文本编码器 就会变成红框中的样子,输入框不见了,取代的是一个 文本 的节点。
如果想要换回来也简单,继续选中 CLIP 文本编码器,然后右键选择 「转换 文本 为组件」就会还原回来了。

然后把翻译文本这个工作框移动到合适的位置,把 翻译文本 和 CLIP 文本编码器 的文本两个节点相连,就OK了,这个时候,我们只需要在翻译文本的文本输入框中输入中文就可以了。

插件本身还提供了预览英文翻译的功能,要不然我们也不知道插件把我们的中文描述翻译成啥了不是。
还是在 ComfyUI 的界面上,鼠标右击,选择新建节点-Alek节点-拓展-预览文本,就会出来下图预览文本的工作框了。

然后再把翻译文本和预览文本的两个文本节点相连就可以了。

最后,我们只需要在翻译文本输入框中输入:一个小女孩,就可以出图啦,嗯,可以看到预览文本中翻译的内容也输出了,出图也没毛病。
反向提示词也是一样的操作哦!

有这两个插件加上之前的界面汉化插件,应该够小伙伴们玩两天了,后边听雨再介绍其他的插件。
为了帮助大家更好地掌握 ComfyUI,我在去年花了几个月的时间,撰写并录制了一套ComfyUI的基础教程,共六篇。这套教程详细介绍了选择ComfyUI的理由、其优缺点、下载安装方法、模型与插件的安装、工作流节点和底层逻辑详解、遮罩修改重绘/Inpenting模块以及SDXL工作流手把手搭建。
由于篇幅原因,本文精选几个章节,详细版点击下方卡片免费领取
一、ComfyUI配置指南
- 报错指南
- 环境配置
- 脚本更新
- 后记
- …

二、ComfyUI基础入门
- 软件安装篇
- 插件安装篇
- …

三、 ComfyUI工作流节点/底层逻辑详解
- ComfyUI 基础概念理解
- Stable diffusion 工作原理
- 工作流底层逻辑
- 必备插件补全
- …

四、ComfyUI节点技巧进阶/多模型串联
- 节点进阶详解
- 提词技巧精通
- 多模型节点串联
- …

五、ComfyUI遮罩修改重绘/Inpenting模块详解
- 图像分辨率
- 姿势
- …

六、ComfyUI超实用SDXL工作流手把手搭建
- Refined模型
- SDXL风格化提示词
- SDXL工作流搭建
- …

由于篇幅原因,本文精选几个章节,详细版点击下方卡片免费领取

火山引擎开发者社区是火山引擎打造的AI技术生态平台,聚焦Agent与大模型开发,提供豆包系列模型(图像/视频/视觉)、智能分析与会话工具,并配套评测集、动手实验室及行业案例库。社区通过技术沙龙、挑战赛等活动促进开发者成长,新用户可领50万Tokens权益,助力构建智能应用。
更多推荐
所有评论(0)